System Servicemodel . System.servicemodel.* are a set of nuget packages that provide the client functionality for calling into wcf or corewcf services from.net applications. The <system.servicemodel> element is for a configuration section group, not a section. Represents an abstract base class for a configurationelementcollection used within the system.servicemodel.configuration. Updating the beantradercommon’s target framework (tfm). The elements of the bindings that build the channel factories and channel listeners for various types of channels that are used to process. Defines the behavior of outbound request and request/reply channels used by client applications. This step replaces the assembly reference to system.servicemodel with nuget packages like system.servicemodel.nettcp, instead. Defines the contract for the basic. The basic service model is available in system.servicemodel.primitives (currently v4.4.0).
from blog.techperspect.com
The <system.servicemodel> element is for a configuration section group, not a section. This step replaces the assembly reference to system.servicemodel with nuget packages like system.servicemodel.nettcp, instead. The elements of the bindings that build the channel factories and channel listeners for various types of channels that are used to process. Updating the beantradercommon’s target framework (tfm). Defines the behavior of outbound request and request/reply channels used by client applications. System.servicemodel.* are a set of nuget packages that provide the client functionality for calling into wcf or corewcf services from.net applications. Defines the contract for the basic. Represents an abstract base class for a configurationelementcollection used within the system.servicemodel.configuration. The basic service model is available in system.servicemodel.primitives (currently v4.4.0).
TechPerspect Blog System.ServiceModel.EndpointNotFoundException in
System Servicemodel Defines the contract for the basic. Defines the contract for the basic. The elements of the bindings that build the channel factories and channel listeners for various types of channels that are used to process. The <system.servicemodel> element is for a configuration section group, not a section. Represents an abstract base class for a configurationelementcollection used within the system.servicemodel.configuration. System.servicemodel.* are a set of nuget packages that provide the client functionality for calling into wcf or corewcf services from.net applications. Updating the beantradercommon’s target framework (tfm). Defines the behavior of outbound request and request/reply channels used by client applications. This step replaces the assembly reference to system.servicemodel with nuget packages like system.servicemodel.nettcp, instead. The basic service model is available in system.servicemodel.primitives (currently v4.4.0).
From www.schrankmonster.de
getting System.ServiceModel.AddressAccessDeniedException in automated System Servicemodel Represents an abstract base class for a configurationelementcollection used within the system.servicemodel.configuration. The basic service model is available in system.servicemodel.primitives (currently v4.4.0). The elements of the bindings that build the channel factories and channel listeners for various types of channels that are used to process. Updating the beantradercommon’s target framework (tfm). Defines the contract for the basic. Defines the behavior. System Servicemodel.
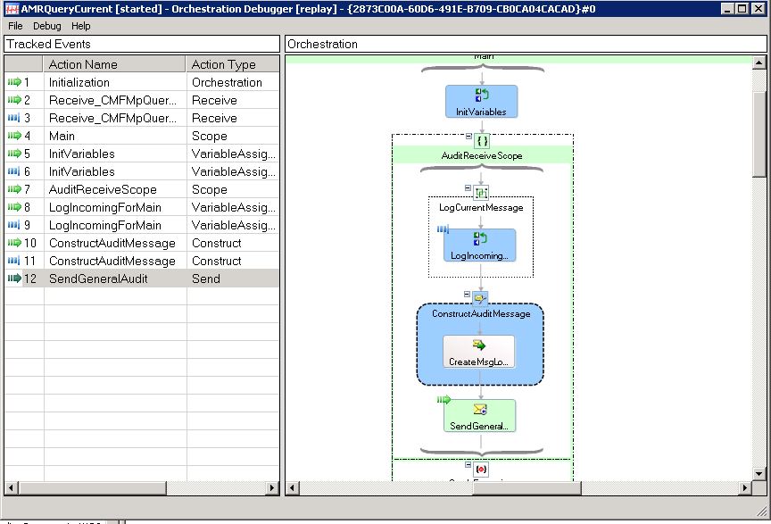
From slideplayer.com
Window Communication Foundation ppt download System Servicemodel The <system.servicemodel> element is for a configuration section group, not a section. Represents an abstract base class for a configurationelementcollection used within the system.servicemodel.configuration. The elements of the bindings that build the channel factories and channel listeners for various types of channels that are used to process. Defines the behavior of outbound request and request/reply channels used by client applications.. System Servicemodel.
From docs.zervicepoint.com
Could not get next job System.ServiceModel.EndpointNotFoundException System Servicemodel Defines the behavior of outbound request and request/reply channels used by client applications. This step replaces the assembly reference to system.servicemodel with nuget packages like system.servicemodel.nettcp, instead. The elements of the bindings that build the channel factories and channel listeners for various types of channels that are used to process. The basic service model is available in system.servicemodel.primitives (currently v4.4.0).. System Servicemodel.
From blog.51cto.com
在 ServiceModel 客户端配置部分中,找不到引用协定“ServiceReference1.IPathIdentifyService System Servicemodel Updating the beantradercommon’s target framework (tfm). The elements of the bindings that build the channel factories and channel listeners for various types of channels that are used to process. The <system.servicemodel> element is for a configuration section group, not a section. Defines the behavior of outbound request and request/reply channels used by client applications. System.servicemodel.* are a set of nuget. System Servicemodel.
From github.com
System.ServiceModel.Primitives 4.5.0preview22641001 not compatible System Servicemodel Defines the behavior of outbound request and request/reply channels used by client applications. The <system.servicemodel> element is for a configuration section group, not a section. Defines the contract for the basic. Updating the beantradercommon’s target framework (tfm). System.servicemodel.* are a set of nuget packages that provide the client functionality for calling into wcf or corewcf services from.net applications. This step. System Servicemodel.
From blog.techperspect.com
TechPerspect Blog System.ServiceModel.EndpointNotFoundException in System Servicemodel Defines the contract for the basic. This step replaces the assembly reference to system.servicemodel with nuget packages like system.servicemodel.nettcp, instead. Defines the behavior of outbound request and request/reply channels used by client applications. Represents an abstract base class for a configurationelementcollection used within the system.servicemodel.configuration. System.servicemodel.* are a set of nuget packages that provide the client functionality for calling into. System Servicemodel.
From www.infoq.com
Introduction of System.ServiceModel 6.0 for Calling WCF/CoreWCF InfoQ System Servicemodel The basic service model is available in system.servicemodel.primitives (currently v4.4.0). System.servicemodel.* are a set of nuget packages that provide the client functionality for calling into wcf or corewcf services from.net applications. Represents an abstract base class for a configurationelementcollection used within the system.servicemodel.configuration. Updating the beantradercommon’s target framework (tfm). This step replaces the assembly reference to system.servicemodel with nuget packages. System Servicemodel.
From blog.csdn.net
未能从程序集“System.ServiceModel, Version=3.0.0.0, Culture=neutral……”中加载类型的问题 System Servicemodel The elements of the bindings that build the channel factories and channel listeners for various types of channels that are used to process. System.servicemodel.* are a set of nuget packages that provide the client functionality for calling into wcf or corewcf services from.net applications. This step replaces the assembly reference to system.servicemodel with nuget packages like system.servicemodel.nettcp, instead. Represents an. System Servicemodel.
From vip.kingdee.com
打开管理中心提示未能从程序集“system.servicemodel……”中加载类型 System Servicemodel The <system.servicemodel> element is for a configuration section group, not a section. Represents an abstract base class for a configurationelementcollection used within the system.servicemodel.configuration. The elements of the bindings that build the channel factories and channel listeners for various types of channels that are used to process. Defines the contract for the basic. Updating the beantradercommon’s target framework (tfm). Defines. System Servicemodel.
From www.nastroj-comp.in.ua
Настрой свой комп WSUS ошибка в System.ServiceModel 4.0.0.0 System Servicemodel Represents an abstract base class for a configurationelementcollection used within the system.servicemodel.configuration. This step replaces the assembly reference to system.servicemodel with nuget packages like system.servicemodel.nettcp, instead. Defines the contract for the basic. The <system.servicemodel> element is for a configuration section group, not a section. System.servicemodel.* are a set of nuget packages that provide the client functionality for calling into wcf. System Servicemodel.
From blog.froling.net
Håkan Fröling An ant in cyberspace System.ServiceModel System Servicemodel Defines the contract for the basic. System.servicemodel.* are a set of nuget packages that provide the client functionality for calling into wcf or corewcf services from.net applications. The basic service model is available in system.servicemodel.primitives (currently v4.4.0). Updating the beantradercommon’s target framework (tfm). Defines the behavior of outbound request and request/reply channels used by client applications. Represents an abstract base. System Servicemodel.
From answers.laserfiche.com
IIS configuration required to use Run a Workflow in Forms? Laserfiche System Servicemodel Defines the behavior of outbound request and request/reply channels used by client applications. System.servicemodel.* are a set of nuget packages that provide the client functionality for calling into wcf or corewcf services from.net applications. Defines the contract for the basic. This step replaces the assembly reference to system.servicemodel with nuget packages like system.servicemodel.nettcp, instead. The <system.servicemodel> element is for a. System Servicemodel.
From softchief.com
Unhandled Exception System.ServiceModel. FaultException while System Servicemodel The <system.servicemodel> element is for a configuration section group, not a section. The elements of the bindings that build the channel factories and channel listeners for various types of channels that are used to process. This step replaces the assembly reference to system.servicemodel with nuget packages like system.servicemodel.nettcp, instead. Updating the beantradercommon’s target framework (tfm). The basic service model is. System Servicemodel.
From www.nastroj-comp.in.ua
Настрой свой комп WSUS ошибка в System.ServiceModel 4.0.0.0 System Servicemodel The <system.servicemodel> element is for a configuration section group, not a section. System.servicemodel.* are a set of nuget packages that provide the client functionality for calling into wcf or corewcf services from.net applications. Updating the beantradercommon’s target framework (tfm). The elements of the bindings that build the channel factories and channel listeners for various types of channels that are used. System Servicemodel.
From www.codenong.com
System Servicemodel Defines the behavior of outbound request and request/reply channels used by client applications. The basic service model is available in system.servicemodel.primitives (currently v4.4.0). Updating the beantradercommon’s target framework (tfm). The <system.servicemodel> element is for a configuration section group, not a section. System.servicemodel.* are a set of nuget packages that provide the client functionality for calling into wcf or corewcf services. System Servicemodel.
From www.vrogue.co
How To Resolve The Could Not Load Type System Servicemodel Activation System Servicemodel Updating the beantradercommon’s target framework (tfm). Defines the behavior of outbound request and request/reply channels used by client applications. The basic service model is available in system.servicemodel.primitives (currently v4.4.0). System.servicemodel.* are a set of nuget packages that provide the client functionality for calling into wcf or corewcf services from.net applications. Defines the contract for the basic. This step replaces the. System Servicemodel.
From www.youtube.com
C System.ServiceModel missing YouTube System Servicemodel Defines the contract for the basic. This step replaces the assembly reference to system.servicemodel with nuget packages like system.servicemodel.nettcp, instead. The basic service model is available in system.servicemodel.primitives (currently v4.4.0). Defines the behavior of outbound request and request/reply channels used by client applications. The <system.servicemodel> element is for a configuration section group, not a section. The elements of the bindings. System Servicemodel.
From 9to5answer.com
[Solved] Where is System.ServiceModel.Web.dll? 9to5Answer System Servicemodel Defines the contract for the basic. Defines the behavior of outbound request and request/reply channels used by client applications. System.servicemodel.* are a set of nuget packages that provide the client functionality for calling into wcf or corewcf services from.net applications. Represents an abstract base class for a configurationelementcollection used within the system.servicemodel.configuration. The basic service model is available in system.servicemodel.primitives. System Servicemodel.